How To: Use Aging Reports & Evergreen Status?

How To: Use Aging Reports & Evergreen Status?

 

Aging reports show how long items have been in stock. This helps you identify inventory that may need to be used or moved soon.

You can mark items as Evergreen if they do not expire or are always stocked, such as:

  • Brand standard items

  • Paper goods

  • Cleaning supplies

You can exclude Evergreen items from aging reports. This provides a clearer view of inventory that may expire or require attention.



Reporting

  • Permission to access reports

Evergreen

One of the following permissions:

  • Permission to edit the Other Details tab

  • Permission to use right-click functions  

 

Assign Evergreen status
  1. Go to Inventory Items > Item Management.
  2. Filter for the item you want to update.
  3. Do one of the following:

Option 1: Use the right-click menu

  • Right-click the item.
  • Select Set Evergreen Status.

Option 2: Use the item editor

  1. Open the item editor.
  2. Select the Other Details tab.
  3. Select the Evergreen checkbox.
  4. Save the item.

Generate an aging report

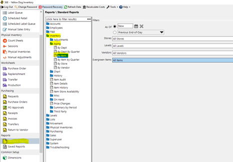
  1. Go to Reports > Standard Reports.

  2. Select Inventory > Aging.

InfoNote: Aging reports are available in several formats, including:

  • Itemized

  • By department

  • By store

  • By vendor

  1. Select your filters:

    • Date/Time (default is Now, but you can select any date and time)

    • Store

    • Level

    • Vendor

    • Evergreen

  2. Click Generate.


 

Column

Description

Total On Hand

Quantity of the item on hand at the selected date and time.

Item Cost

Calculated cost of the item at the selected date and time.

Total On Hand Extended Cost

Total on-hand quantity multiplied by the item cost.

Cost 0–29

Cost of inventory on hand for items aged 0–29 days from the selected date.

Cost 30–59

Cost of inventory aged 30–59 days.

Cost 60–89

Cost of inventory aged 60–89 days.


Cost columns continue in 30-day increments up to 179 days, followed by:

  • 180–364 days

  • 365+ days

Column

Description

On Hand 0–29

Quantity of items aged 0–29 days.


Additional On Hand columns follow the same aging ranges as the cost columns.

    • Related Articles

    • Reporting Explained: Inventory Aging By Department

      Business Need: This report is helpful for users who want a report to show how long the current inventory has been in stock, summarized by department. How it Works: An Inventory>Aging>By Department report shows a summary how long the current inventory ...
    • Reporting Explained: Inventory Aging by Item

      Business Need: This report is helpful for users who want an itemized report to show how long the current inventory has been in stock. All costs are based on the As of Date selected. How it Works: An Inventory>Aging>By Department report shows a ...
    • Reporting Explained: Inventory Aging by Department By Quarter

      Business Need: This report is helpful for users who want a report to show how long the current inventory has been in stock, summarized by department and quarter. How it Works: An Inventory>Aging>By Department report shows a summary how long the ...
    • How To: Generate a Standard Report

      Yellow Dog includes a robust reporting module with more than 400 reports. Understanding how to locate and generate reports helps you get the most value from the system. Permission to access Reports Go to Reports > Standard Reports. Open the folder or ...
    • Reporting Explained: Inventory On Hand Report

      Use the Inventory On Hand report to see how much inventory you have available at a specific date and time. Standard Reports > Inventory > On Hand > By Item You can generate the report in multiple formats: By Dimension By Level By Store By Style The ...
    • Popular Articles

    • How To: Find Your Yellow Dog Inventory Version

      Understanding which version of Yellow Dog Inventory you're using is essential when exploring new features, as some enhancements and functionalities are specific to certain versions. All client types can benefit from knowing their Yellow Dog Inventory ...
    • Feature Overview: Par & Re-Order Points

      Par levels and reorder points help streamline purchasing in Yellow Dog. Par level is the ideal quantity to keep on hand. Reorder point is the minimum quantity that triggers reordering. You can update par and reorder points in the following locations: ...
    • Tips & Tricks: How do I download and install drivers for my Zebra Printer?

      **As a note: Admin rights will be required to complete this task. If you do not have admin rights on your PC, please contact your IT for assistance** ZD410 Desktop Printer Support Site 1. Navigate to Drivers: 2. Select Zdesigner V. 5 Driver for ...
    • How To: Swap the On-Hand/Parent Size (Edit Base Unit)

      When managing items with multiple sizes, it’s essential to configure them correctly. The on-hand/parent size should always represent the base unit or smallest measurement, while additional sizes should be created for purchasing or counting sizes. If ...
    • FAQs: What are Bins?

      Question: What are Bins? Answer: Bins are optional location identifiers that specify exactly where an item is stored. You don’t need to create bins in advance. You can assign them: In the Stores tab of the item editor Through a Balto import Bins ...